Configuration
In order for IOTA Vue to access data on Databases - the IOTA Snowflake Driver must be configured and deployed on network
which has access to required Database. The IOTAVue uses distributed "mesh-like" data source topology:
Users are free to define what Region and Site mean for their unique deployment.
| Name | Example | Description |
|---|---|---|
| Region | us-east-1 | geographical territory, similar to availability regions |
| Site | siteB | specific plant or a building |
To simplify the installation process, the IOTA Software provides a container image with the latest driver version. The
user is only required to select/create a region and site. Then for the selected driver type, click add a new server.
The container contains all necessary Generic SQL Driver configurations with public and private keys for secure communication
with the company's IOTA Vue NATs message bus.
To Access the Data Sources menu, click at the top right corner on the "hamburger" icon, then select "Data Sources".

Add Region
Click on the "Add" icon to add a new region, then in the popup dialog - enter the region name and the channel name.
There are two input fields:
- Region name
- Channel name (optional)
The region name is a user-friendly name, and the channel name can contain abbreviations. If the channel name is not
provided, it is automatically assigned to the site name on the "Apply" button click.

Add Site
Click on the "Add" icon to add a new site, then in the popup dialog - enter the site name. Make sure the "Generic SQL" checkbox
is selected. Each site can contain multiple driver types. For each checked driver type - the instance pane will contain
selected driver tabs to which connection instances can be added.
There are three input fields:
- Site name
- Driver type
- Channel name (optional)
The site name is a user-friendly name, and the channel name can contain abbreviations. If the channel name is not
provided, it is automatically assigned to the site name on the "Apply" button click.

Add connection
The Snowflake Driver container is automatically available in the IOTA Vue data sources section configured for specific
Region\Site.
Tips
The installer already contains all required configurations for specific Region\Site connectivity.
To add a new Snowflake SQL Pool connection navigate to data sources menu, then:
- Select region of interest
- Select the site of interest
- Select the tab named "GenericSQL" within the selected site.
- In the top right corner - click on the "Add" icon.
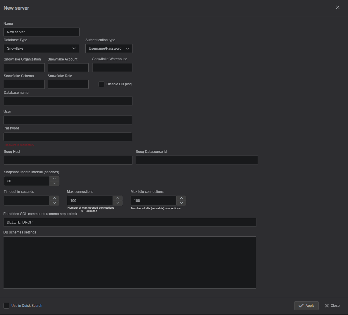
The Snowflake Driver's connection dialog will appear.

- Provide a name for the Connection to the database. All search results will be prefixed with this name
- Specify the "Snowflake" database type.
- Specify the connection settings.
3.1. Choose authentication type
3.2. Enter your account settings
3.3. Enter your credentials according to choosed authentication type - Optional step, set a timeout variable. The variable uses for timeout exceptions between the Snowflake Driver and database server.
- Optional step, set forbidden SQL commands.
- Specify the Database schema settings.
- Please check the "Use in Quick Search" checkbox if the Connection should be used in the quick search sidebar. If not
checked, the configured connection will only be available in Advanced search. - Click on the "Apply" to save changes.
If Connection has the "Use in Quick Search" checkbox selected, it becomes available in a quick search sidebar.
Connection settings
| Option | Required | Note |
|---|---|---|
| Snowflake Organization | π’ | |
| Snowflake Account | π’ | |
| Snowflake Warehouse | π’ | |
| Snowflake Schema | π’ | |
| Snowflake Role | π’ | |
| Authentication type | π’ | |
| Database Name | π’ | |
| User | π’ | |
| Password | π’ | Used with Username/Password authentication |
| Client private key | π’ | Used with Key-pair authentication |
| Pass phrase | π’ | Used with Key-pair authentication |
How to get account settings
Organization name, account name, user name and role you can get from your account details:
Open your Snowflake Home page. Go to Account -> View account details

Authentication type
Currently, the Generic SQL Driver supports the following authentication types:
- Username/Password authentication - uses your username and password;

- Key-pair authentication - uses an RSA private key.

See this Snowflake instructions on how to generate a key pair.
Note
You must enter the entire contents of the private key file, including comments on the beginning and ending of the private key.
Tips
If your private key is encrypted, then you need to enter the passphrase in the appropriate input field.
Driver Configuration
On every startup the Generic SQL Driver reads its configuration from the environment variables.
Tips
The Generic SQL Driver comes with a pre-configured environment. Therefore, manual configuration is not required.
Configuration parameters
| Environment name | Required | Default Value | Data Type | Description |
|---|---|---|---|---|
| DRIVERID | β« | "" | string | Driver Id - used for logging purposes only |
| LOG_LEVEL | β« | ERROR | string | Debug verbose level: ERROR, DEBUG, INFO |
| NATS_HOST | π’ | null | string | NATs server url with port |
| SEED_KEY_PATH | π’ | null | string | NATs NKey public key string. Private key must be defined in file: "privatekey.nk" |
| RQS_TOPIC | π’ | null | string | NATs topic on which driver listens for requests |
| HEALTH_TOPIC | β« | "" | string | NATs topic for sending driver's health |
| HEALTH_SCHEDULING | β« | 10000 | int | How often in milliseconds to send health data. Default: 10000 = 10 sec |
| LOGS_TOPIC | β« | "" | string | NATs topic for sending driver's logs |
| METRICS_TOPIC | β« | "" | string | NATs topic for sending driver's metrics |
| METRICS_SCHEDULING | β« | 30000 | int | How often in milliseconds to send metrics data. Default: 30000 = 30 sec |
| ENABLE_METRICS | β« | true | bool | Enables metrics reporting |
Database schema settings
This section provides instructions on how to configure the generic driver for data ingestion from SQL-like databases.
Settings are the JSON object described bellow
{
"tableSettings": [
{
"Id": string,
"Name": string,
"TimeColumn": string,
"TimeUnit": string,
"TimeStringFormat": string,
"DataColumns": []string,
"GroupBy": []string,
"LastGroupAsTagName": bool,
"IntervalForSnapshotsInMin": integer,
"TagPropertiesMap": JSON,
"SchemaName": string,
"MetadataTable": JSON
}
],
"datasetTags": [
{
"name": string,
"query": string,
"parameters": JSON
}
],
"writeDataTags": [
{
"name": string,
"query": string,
"parameters": JSON
}
]
}tableSettings
This section describes the DB tables structure.
- Id - (required) table settings identifier
- Name - (required) table name
- SchemaName - name of the schema stores table
- TimeColumn - (required) name of the column stores timestamp or datetime string
- TimeUnit - units of the time
- TimeStringFormat - format of the datetime string. Used when the TimeColumn stores datetime as string. The format is described here Golang datetime string format
- DataColumns - (required) list of the columns names stores tag values
- GroupBy - list of the columns names stores asset tree. Used with Asset-Like, Multi tagged Asset-like and Metadata-Value tables
- LastGroupAsTagName - (required) flag represents is last element in the GroupBy list is tag name column
- TagPropertiesMap - map of the key-value pairs where key is one of ["Uom", "Description"] and value is column name related to key tag property
- Uom - units of the tag measurement
- Description - tag description
- IntervalForSnapshotsInMin - minutes to narrow scanning a table, it is used for tabular data, if you know that your columns is updated every day, you can specify it in this property, and the driver will build a query like give me a snapshot in this range: now()-interval.
Instead of give me snapshot order by time DESC, which scans the whole table. This option will significantly improve the speed of the query.
datasetTags
This section describes the custom queries to DB. This queries will be displayed in tag search.
- name - unique query name
- query - query string. May contains parameters placeholders
- parameters - map of the key-value pairs where key is the name of query parameter and value is the parameter value
See detailed description of the configuration.
writeDataTags
This section describes the custom INSERT|UPDATE|DELETE queries to DB.
- name - unique query name will be displayed in the Tag search panel.
- query - query string. May contains parameters placeholders
- parameters - map of the key-value pairs where key is the name of query parameter and value is the parameter value
See detailed description of the configuration.
Reading Data from Tabular Tables
In statistics, tabular data refers to data organized in a table format with rows and columns. Consider the following example of tabular data:
| ID | compressor_power | optimizer | relative_humidity | temperature | wet_bulb | ts |
|---|---|---|---|---|---|---|
| 0 | 0.0029228 | 0 | 62.35181596 | 79.64134287 | 70.29920291 | 2022-11-03 12:19 |
| 1 | 0.0029228 | 0 | 62.38810345 | 79.63862069 | 70.30710957 | 2022-11-03 12:20 |
| 2 | 0.0029228 | 0 | 62.4371127 | 79.63413962 | 70.31706517 | 2022-11-03 12:21 |
| 3 | 0.0029228 | 0 | 62.48612195 | 79.62965854 | 70.32702076 | 2022-11-03 12:22 |
Each column in this table represents a TAG. To configure the driver to read this data, use the following configuration:
{
"Id": "tabular_data",
"Name": "tabular_data",
"TimeColumn": "ts",
"DataColumns": [
"compressor_power",
"optimizer",
"relative_humidity",
"temperature",
"wet_bulb"
],
"GroupBy": null,
"LastGroupAsTagName": false
}Configuration Details:
| Config Item | Description |
|---|---|
| Id | Unique ID used internally by the driver |
| Name | Name of the database's table |
| TimeColumn | Specifies the column containing the time series |
| DataColumns | Array of columns to convert into tags |
| GroupBy | Should be empty or null for tabular data |
| LastGroupAsTagName | Should be false for tabular data |
This configuration allows the driver to effectively handle and read tabular data from SQL-like databases.
Reading Data from Asset-like Tables
Additionally, data can be stored in the following table format:
| ID | ts | siteid | machineid | lineid | tag | value |
|---|---|---|---|---|---|---|
| 1 | '2022-11-03 21:27:47' | Site 1 | MachineA | Line 1 | Temperature | -47.43 |
| 2 | '2022-11-03 21:27:47' | Site 1 | MachineA | Line 1 | Pressure | 25.50 |
| 3 | '2022-11-03 21:27:47' | Site 1 | MachineA | Line 1 | Power | -14.03 |
| 4 | '2022-11-03 21:27:47' | Site 1 | MachineB | Line 1 | Temperature | 79.61 |
| 5 | '2022-11-03 21:27:47' | Site 1 | MachineB | Line 1 | Pressure | -27.63 |
| 6 | '2022-11-03 21:27:47' | Site 1 | MachineB | Line 1 | Power | 99.65 |
| 7 | '2022-11-03 21:27:47' | Site 1 | MachineC | Line 1 | Temperature | 32.08 |
| 8 | '2022-11-03 21:27:47' | Site 1 | MachineC | Line 1 | Pressure | 79.92 |
| 9 | '2022-11-03 21:27:47' | Site 1 | MachineC | Line 1 | Power | 162.36 |
| 10 | '2022-11-03 21:27:47' | Site 2 | MachineA | Line 1 | Temperature | 91.21 |
| 11 | '2022-11-03 21:28:47' | Site 2 | MachineB | Power | 38.12 | |
| 12 | '2022-11-03 21:41:47' | Site 1 | MachineB | Pressure | -27.70 |
This table structure can be represented as an asset tree:
- Site1
- Line 1
- MachineA
- Temperature
- Pressure
- Power
- MachineB
- Temperature
- Pressure
- Power
- MachineC
- Temperature
- Pressure
- Power
- MachineA
- Line 1
- Site2
- Line 1
- MachineA
- Temperature
- MachineB
- Power
- MachineA
- Line 1
The configuration for processing such table data is as follows:
{
"ID": "asset_tree_data",
"Name": "asset_tree_data",
"TimeColumn": "ts",
"DataColumns": ["value"],
"GroupBy": ["siteid", "lineid", "machineid", "tag"],
"LastGroupAsTagName": true
}Configuration Details:
| Config Item | Description |
|---|---|
| Id | Unique ID used internally by the driver |
| Name | Name of the database's table |
| TimeColumn | Specifies the column containing the time series |
| DataColumns | Array of columns to convert into tags |
| GroupBy | An array that defines the hierarchy for creating the asset tree structure |
| LastGroupAsTagName | Should be true, as we want to show the 'value' column as the value of the last tag in the hierarchy |
Reading Data from Multi tagged Asset-like tables
Data can be stored in the following table format:
| ts | siteid | machineid | lineid | Temperature | Pressure |
|---|---|---|---|---|---|
| '2022-11-03 21:27:47' | Site 1 | MachineA | Line 1 | 25.50 | -47.43 |
| '2022-11-03 21:27:47' | Site 1 | MachineB | Line 1 | 34.0 | 79.61 |
| '2022-11-03 21:27:47' | Site 2 | MachineA | Line 1 | 45.76 | 91.21 |
The peculiarity of this type of tables is that each record has the data of the asset tree and the values of all its tags, the names of which are the names of the corresponding columns of the table.
This table structure can be represented as an asset tree:
- Site1
- Line 1
- MachineA
- Temperature
- Pressure
- MachineB
- Temperature
- Pressure
- MachineC
- Temperature
- Pressure
- MachineA
- Line 1
- Site2
- Line 1
- MachineA
- Temperature
- Pressure
- MachineA
- Line 1
The configuration for processing such table data is as follows:
{
"ID": "hybrid_asset_tree",
"Name": "hybrid_asset_tree",
"TimeColumn": "ts",
"DataColumns": ["Temperature", "Pressure"],
"GroupBy": ["siteid", "lineid", "machineid"],
"LastGroupAsTagName": false
}Configuration Details:
| Config Item | Description |
|---|---|
| Id | Unique ID used internally by the driver |
| Name | Name of the database's table |
| TimeColumn | Specifies the column containing the time series |
| DataColumns | Array of columns to convert into tags |
| GroupBy | An array that defines the hierarchy for creating the asset tree structure |
| LastGroupAsTagName | Should be false, as we want to show the 'DataColumns' list columns as the tags in the hierarchy |
Reading data From Metadata and Value Data
Sometimes data is stored in a dimension table and a fact table. This is a popular model choice because it allows flexibility in the metadata (the dimension table) while allowing the value table (the fact table) to grow.
Metadata (Dimension Table)
| siteId | lineId | machineId | tag | tagId | unit | interpolation | valuetype |
|---|---|---|---|---|---|---|---|
| Site 1 | MachineA | Line 1 | Temperature | Site 1.Line 1.MachineA.Temperature123 | s | linear | numeric |
| Site 1 | MachineA | Line 1 | Pressure | Site 1.Line 1.MachineA.Pressure123 | megadonut/coffee | linear | numeric |
| Site 1 | MachineA | Line 1 | Power | Site 1.Line 1.MachineA.Power123 | ft/s | linear | numeric |
| Site 1 | MachineA | Line 1 | State_s | Site 1.Line 1.MachineA.State_s123 | step | linear | string |
| Site 1 | MachineA | Line 2 | Temperature | Site 1.Line 2.MachineA.Temperature123 | degC | linear | numeric |
Data (Fact Table)
| TS | tagId | valuetype | Value_S | Value_D |
|---|---|---|---|---|
| 2022-11-04T20:17:49 | Site 1.Line 1.MachineA.Temperature123 | numeric | 36.76654 | |
| 2022-11-04T20:17:49 | Site 1.Line 1.MachineA.Pressure123 | numeric | -214.179 | |
| 2022-11-04T20:17:49 | Site 1.Line 1.MachineA.Power123 | numeric | -33.6876 | |
| 2022-11-04T20:17:49 | Site 1.Line 1.MachineA.State_s123 | string | strval | |
| 2022-11-04T20:17:49 | Site 1.Line 2.MachineA.Temperature123 | numeric | 41.31567 | |
| 2022-11-04T20:17:49 | Site 1.Line 2.MachineA.Pressure123 | numeric | -87.6572 | |
| 2022-11-04T20:17:49 | Site 1.Line 2.MachineA.Power123 | numeric | 14.04372 | |
| 2022-11-04T20:17:49 | Site 1.Line 2.MachineA.State_s123 | string | strval |
The configuration for processing data from both tables is as follows:
{
"Id": "DataAndMetadata",
"Name": "Data",
"SchemaName": "",
"TimeColumn": "TS",
"DataColumns": [
"Value_D",
"Value_S"
],
"GroupBy": [
"siteId",
"lineId",
"machineId",
"tag"
],
"LastGroupAsTagName": true,
"ColumnId": "tagId",
"MetadataTable": {
"Name": "Metadata",
"SchemaName": "",
"UniqueKeyColumnName": "tagId",
"ValueTypeColumnName": "valuetype",
"DataColumnsTypes": {
"Value_S": "string",
"Value_D": "numeric"
}
}
}Configuration Details:
| Config Item | Description |
|---|---|
| MetadataTable | A section related to mapping metadata with actual data |
| Name | Name of a table with metadata |
| SchemaName | Name of DB schema which contains a table |
| UniqueKeyColumnName | The name of the column that stores the unique tag key |
| ValueTypeColumnName | The name of the column where the tag data type is stored |
| DataColumnsTypes | A map in which the key is the column name of the data table, and the value is one of the types listed in the column of the metadata table, which is specified in the "ValueTypeColumnName" field |
Virtual Tags (Datasets)
There are two options for executing custom SQL queries:
Using a Query tag from Tags and Writing SQL Query Manually: This involves using the "Query from Tags" feature to manually write your SQL query.
Using Virtual Tags with Hardcoded SQL: This option involves utilizing virtual tags that contain pre-defined SQL queries.
For example, let's define a virtual tag in the configuration, named "DST2," with the following settings:
{
"name": "dst2",
"query": "SELECT * FROM tabular_data WHERE temperature > {{temp}} LIMIT 10",
"parameters": {
"temp": 10.0
}
}| Config Item | Description |
|---|---|
| Name | The name of the virtual tag. |
| Query | The SQL query that will be executed. It can contain specific arguments. |
| Parameters | A map of parameters that can be injected into the query. If this map is empty, the argument will be injected from the UI settings. |
Write data Tags
This type of tags allow to user to execute custom INSERT|UPDATE|DELETE queries to DB.
This type of tags has the following configuration:
{
"name": "addRecord",
"query": "INSERT INTO tabular_data (tsCol, valueCol) VALUES ({{ts}}, {{temp}})",
"parameters": {
"timeColumn": "ts",
"ts": 0,
"temp": 10.0
}
}| Config Item | Description |
|---|---|
| Name | The name of the virtual tag. |
| Query | The SQL query that will be executed. It can contain specific arguments. |
| Parameters | A map of parameters that can be injected into the query. The parameters must contain the 'timeColumn' property, whose value is the name of the placeholder to which the timestamp value will be passed. |
By default, the time column format is "2006-01-02T15:04:05Z07:00`. If you need to change the time format, just add the "timeFormat" property with the format you need to the Parameters. How to make the time format string is described in String Format reference.
For example, date format in Oracle DB is configured as 'YYYY.MM.DD HH24:MI:SS', so the write data Tag will look like this:
{
"name": "addRecord",
"query": "INSERT INTO tabular_data (tsCol, valueCol) VALUES ({{ts}}, {{temp}})",
"parameters": {
"timeColumn": "ts",
"timeFormat": "2006.01.02 15:04:05",
"ts": 0,
"temp": 10.0
}
}Write data tags usage example
In this example, we will create a button, when clicked, the write data tag will execute the query configured in it.
Define write data Tag configuring it in the driver's DB schema settings.
For example, let's define
write data tagwith query that inserts some value and a timestamp into a 'tabular_data' table with columns 'tsCol' and 'valueCol'.{ "writeDataTags": [ { "name": "Write_Value", "query": "INSERT INTO tabular_data (tsCol, valueCol) VALUES ({{ts}}, {{value}})", "parameters": { "timeColumn": "ts", "ts": 0, "value": 0 } } ] }Write a script that sends the 'writedata' request to the driver when the button is pressed.

onClick Action script IMPORTANT! The value of the time column in the request sended from UI must be set in milliseconds, i.e. you need to call
valueOf()method of the Date class.let val = Math.random() * 100; let writeData = async (val) => { let req = { "ts": new Date().valueOf(), "value": val }; let resList = callDriver({}, 'writedata', req, [this.channels[0].fqn]); } await writeData(val);Search tag 'Write_Value' and drop it on the Button.
That's all. Now, by clicking on our button, you can send a request to insert data.
Configuration example
Configure driver to connect to the database with tabular table tabular_data and asset-tree table asset_tree_data. Additionally define virtual tag to receive temperature above 10 degrees by default.
{
"tableSettings": [
{
"Id": "tabular_data",
"Name": "tabular_data",
"TimeColumn": "ts",
"TimeUnit": "",
"DataColumns": [
"compressor_power",
"optimizer",
"relative_humidity",
"temperature",
"wet_bulb"
],
"GroupBy": null,
"LastGroupAsTagName": false
},
{
"ID": "asset_tree_data",
"Name": "asset_tree_data",
"TimeColumn": "ts",
"DataColumns": [
"value"
],
"GroupBy": [
"siteid",
"machineid",
"lineid",
"tag"
],
"LastGroupAsTagName": true,
"TagProperties": {
"uom": "units"
}
}
],
"datasetTags": [
{
"name": "GetTemperatureAbove10degrees",
"query": "SELECT * FROM tabular_data WHERE temperature > {{temp}} LIMIT 10",
"parameters": {
"temp": 10.0
}
}
]
}Golang datetime string format
| Unit | Golang Layout | Examples | Note |
|---|---|---|---|
| Year | 06 | 21, 81, 01 | |
| Year | 2006 | 2021, 1981, 0001 | |
| Month | January | January, February, December | |
| Month | Jan | Jan, Feb, Dec | |
| Month | 1 | 1, 2, 12 | |
| Month | 01 | 01, 02, 12 | |
| Day | Monday | Monday, Wednesday, Sunday | |
| Day | Mon | Mon, Wed, Sun | |
| Day | 2 | 1, 2, 11, 31 | |
| Day | 02 | 01, 02, 11, 31 | zero padded day of the month |
| Day | _2 | β΅1, β΅2, 11, 31 | space padded day of the month |
| Day | 002 | 001, 002, 011, 031, 145, 365 | zero padded day of the year |
| Day | __2 | β΅β΅1, β΅β΅2, β΅11, β΅31, 365, 366 | space padded day of the year |
| Part of day | PM | AM, PM | |
| Part of day | pm | am, pm | |
| Hour 24h | 15 | 00, 01, 12, 23 | |
| Hour 12h | 3 | 1, 2, 12 | |
| Hour 12h | 03 | 01, 02, 12 | |
| Minute | 4 | 0, 4 ,10, 35 | |
| Minute | 04 | 00, 04 ,10, 35 | |
| Second | 5 | 0, 5, 25 | |
| Second | 05 | 00, 05, 25 | |
| 10-1 to 10-9 s | .0 .000000000 | .1, .199000000 | Trailing zeros included |
| 10-1 to 10-9 s | .9 .999999999 | .1, .199 | Trailing zeros omitted |
| Time zone | MST | UTC, MST, CET | |
| Time zone | Z07 | Z, +08, -05 Z is for UTC | |
| Time zone | Z0700 | Z, +0800, -0500 Z is for UTC | |
| Time zone | Z070000 | Z, +080000, -050000 Z is for UTC | |
| Time zone | Z07:00 | Z, +08:00, -05:00 Z is for UTC | |
| Time zone | Z07:00:00 | Z, +08:00:00, -05:00:00 Z is for UTC | |
| Time zone | -07 | +00, +08, -05 | |
| Time zone | -0700 | +0000, +0800, -0500 | |
| Time zone | -070000 | +000000, +080000, -050000 | |
| Time zone | -07:00 | +00:00, +08:00, -05:00 | |
| Time zone | -07:00:00 | +00:00:00, +08:00:00, -05:00:00 |